Grabar el audio en OBS para streaming.

stereohertz
por el 11/04/2021
Hola,

Últimamente me he aficionado a grabar mis sets en vídeo y subirlos a youtube.

Los vídeos los grabo en OBS y me gustaría saber (para los que usais este software), como lo haceis para que el vídeo que grabais tenga la mejor calidad de audio posible.

La calidad del video la tenia en 1080, pero con 720 ya me va bien, pero encuentro que el audio no termina de quedar con la misma calidad que me queda si grabo por ejemplo directamente en Traktor.

Como lo teneis configurado? Le meteis algún compresor o limitador a la entrada de audio en OBS para mejorar esa grabación?

Bueno, cualquier aclaración es bienvenida!
OFERTAS EN TIENDAS Ver todas
  • -14%
    SPL Goldmike MK2 B-Stock
    845 €
    Ver oferta
  • -26%
    Moog Messenger
    699 €
    Ver oferta
  • -35%
    Behringer X32 Producer
    969 €
    Ver oferta
SEGUNDA MANO EN MERCASONIC Ver todo
  • T/A Calima Preamp – Set estéreo para estudio
    2.000 €
    Ver
  • Roland TR-06 + SH-01a
    600 €
    Ver
  • RME Fireface UC interfaz de audio
    495 €
    Ver
¿Tienes equipo que ya no usas? Véndelo en Mercasonic
Frank-F
por el 11/04/2021
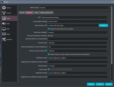
En los ajustes de grabacion puedes elegir la calidad de grabacion del audio del video, independientemente de los que tengas para emisión.


Ajustes - Salida - (activar el modo avanzado) - Pestaña Grabacion

Selecciona del desplegable "Salida personalizada"


En la parte de abajo lo tienes.

Yo lo tengo asi:

Bitrate Audio: 1411 Kbps
Codificador de Audio pcm_s24be

De esta forma tu audio estara a 24 bits 48 Khz sin compresion ninguna.

Luego ya que la plataforma donde lo subas lo comprima como quiera, pero tu se lo das a buena calidad, ademas si quieres extraer ese audio al video tendras tu sesion a buena calidad tambien.
stereohertz
por el 11/04/2021
Puedes hacerle una captura de lo que me estas diciendo? Los ajustes como los tienes en modo sencillo o avanzado? Gracias
Frank-F
por el 11/04/2021
#3 Los tengo en Avanzado, te adjunto la captura.
Archivos adjuntos ( para descargar)
Captura 2021-04-11 a las 20.37.31.png
stereohertz
por el 11/04/2021
Ok merci. Lo he probado pero ese codificador no me aparece. Aparece uno que es el mismo pero en vez de be es le...
Frank-F
por el 11/04/2021
#5 Pues no recuerdo ahora mismo las diferencias que habia, pero vamos, que te va a funcionar igual de bien, usa ese.
stereohertz
por el 11/04/2021
Lo he puesto así y me ha generado un archivo wav vacío cuando le he dado a grabar. De vídeo no me ha grabado nada. Algo hago mal...!

Pero bueno he conseguido grabar el vídeo con el audio en buena calidad sin ponerlo con ajustes personalizados.

Para extraer el audio del vídeo en Mkv o Mpeg con que software lo haces?
Frank-F
por el 11/04/2021
#7 Qué raro eso, igual algo se me ha escapado decirte algo, mañana echo un vistazo a la config.

Yo uso Human Media Audio, para convertir entre formatos de audio, pero es capaz de leer vídeos de todo tipo.
Lo meto ahí y lo convierto a wav o aiff y te saca la pista de audio sola.
Frank-F
por el 11/04/2021
Acabo de caer que igual lo que te pasa tiene que ver con la parte de arriba de la captura que te he mandado, el formato de vídeo, a ver que tienes ahí puesto.

Al poner modo personalizado también debes de elegir el formato de vídeo y bitrate
Creo que va a ser eso.

Yo lo tengo en Matroska (MKV) y bitrate 6000.

Aún así mañana le echo un ojo.
stereohertz
por el 12/04/2021
Al igual es eso que dices porque de video no toqué nada y creo que no estaba seleccionado. Lo miraré. Gracias!
stereohertz
por el 12/04/2021
He probado eso y me funciona pero con otro codificador de audio, el "wmav2". Te dejo capturas de mi configuración abajo.

Por otro lado lo tengo en resolución 1280x720. Veo que tu lo tienes en 1920x1080. Bueno... a mi me prima mas el vídeo que el audio aunque puedo tirar también con esa resolución sin problemas. Tengo una Nvidia EVGA GTX 1060 de 6gb GDDR5 y la codificación de vídeo la tengo por hardware como puedes ver.

Lo que me pasa si lo pongo a 1920x1080 es que lo que yo veo en la escena, vamos, en mi monitor, se me va de la pantalla y no veo todo el encuadre. Por monitor no es, que tengo un Asus de 27".

Hay alguna manera de ajustar lo que yo veo en mi pantalla aunque le ponga una resolución mayor, sin que me varíe la resolución de salida y sin que los límites del encuadre que yo veo no se me vayan de la pantalla?

Saludos!
Archivos adjuntos ( para descargar)
obs_audio.jpg
obs_emisión.jpg
obs_grabación.jpg
obs_video.jpg
Frank-F
por el 12/04/2021
stereohertz escribió:
Nvidia EVGA GTX 1060 de 6gb GDDR5 y la codificación de vídeo la tengo por hardware como puedes ver.


Con esa tarjeta puedes codificar a 1080p sin problemas.


stereohertz escribió:
Lo que me pasa si lo pongo a 1920x1080 es que lo que yo veo en la escena


Yo creo que lo que te pasa al cambiar a 1080 es que lo dejas que reescale despues a 720p y obs a veces con eso te saca de plano la imagen, teniendo que ajustar tu el tamaño a mano en las escenas.

Me imagino que es eso lo que te pasa, otra cosa no se me ocurre.

El resto de configuracion me parece perfecta.
stereohertz
por el 13/04/2021
Bueno ya lo he solucionado reescalando dentro de los márgenes de la pantalla a 1920x1080.

Bueno ahora a ver como chuta el invento..!

Gracias por la ayuda!
Frank-F
por el 13/04/2021
Genial, has unas pruebas a ver que tal.

Lo unico, el tema del codificador de audio "wmav2" entiendo que sera WMA, eso es formato comprimido, haz unas pruebas con otro a ver.
stereohertz
por el 13/04/2021
Y cual me recomiendas que no sea comprimido?
1 respuesta directa
Nuevo post

Regístrate o para poder postear en este hilo

Música
Temas