Antelope Orion Studio (Zen, Orion32...)

tumbador
por el 14/12/2017
#74 yo uso OSX, no puedo ayudarte.... pero, en la pagina tienes los requisitos minimos...

http://es.antelopeaudio.com/products/orion-studio-rev-2017/#specs
1 respuesta directa
OFERTAS EN TIENDAS Ver todas
  • -14%
    Focal Clear MG Professional B-Stock
    1.111 €
    Ver oferta
  • -13%
    beyerdynamic DT-770 Pro/80 Ohms B-Stock
    129 €
    Ver oferta
  • -32%
    Behringer X-Touch Compact
    217 €
    Ver oferta
SEGUNDA MANO EN MERCASONIC Ver todo
  • Daking Mic-Pre One
    650 €
    Ver
  • Cables señal y corriente
    25 €
    Ver
  • Dynaudio Special Forty (Rojo lacado) - Estado 10/10 - Ocasión
    1.650 €
    Ver
¿Tienes equipo que ya no usas? Véndelo en Mercasonic
LuisG
por el 14/12/2017
Pues ayer (no estuve más de una hora) no hizo ni un solo ruido, veré esta tarde si sigue así........ Saludos.
hida-haruko
por el 15/12/2017
#76 Gracias, ya vi los requisitos mínimos y el caso es que los supero, pero también otros usuarios lo superan y están teniendo los famosos "drops". Si sabemos el equipo que tienen los usuarios a los que no les da problemas y el SO que usan a lo mejor damos con la solución.

Un saludo.
robinette
por el 15/12/2017
"hida-haruko" escribió:
... ya vi los requisitos mínimos

¿Y las FAC's?.
http://en.antelopeaudio.com/support/faq/
hida-haruko
por el 16/12/2017
Si, pero quiero referirme que en temas de hardware sí se superan.

System requirements
WINDOWS
OS: Windows 7/8/8.1/10
Disk Space: Minimum 512 MB available disk space
USB: 1x USB 2.0 Port
Required USB bandwidth: 80%-90%
CPU: Intel or AMD equivalent CPU with at least 2GHz operating frequency
Memory (RAM): 4GB Minimum (8GB or more Recommended)

Sólo que el ancho de banda que indica no sé exactamente cómo comprobar que sí se cumple. Tenido conectado el ratón, un disco duro, un controlador midi...
robinette
por el 16/12/2017
hida-haruko escribió:
pero quiero referirme que en temas de hardware sí se superan.

Si, pero si luego realizamos la conexión con un cable "salchichero" o demasiado largo pues apaga y vámonos. :D


hida-haruko escribió:
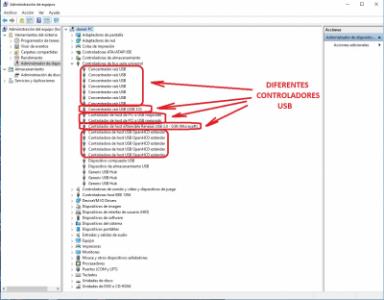
Sólo que el ancho de banda que indica no sé exactamente cómo comprobar que sí se cumple. Tenido conectado el ratón, un disco duro, un controlador midi...

Intentando dejar a un único controlador USB solo para la Antelope.
Archivos adjuntos ( para descargar)
Controladores USB.jpg
hida-haruko
por el 16/12/2017
#81 Hombre claro pero la antelope trae su cable que supongo que será de suficiente calidad como para no dar problemas.

Y me apunto lo de los controladores usb, ya decía yo que teniendo conectado lo normal pudiera dar problemas, con dejar "hueco" para la interfaz todo tendría que ir bien.

Gracias!
robinette
por el 16/12/2017
hida-haruko escribió:
Hombre claro pero la antelope trae su cable que supongo que será de suficiente calidad como para no dar problemas.

Si, es el que recomiendan. Ese mismo o de similares características. Nunca peor.
Lo comento porque hay usuarios que tienen el PC/Mac en un cuarto de máquinas y hasta la Antelope (en el control) hay una tirada de metros muy a tener en cuenta. No vale cualquier "cable largo". ;)


hida-haruko escribió:
Y me apunto lo de los controladores usb, ya decía yo que teniendo conectado lo normal pudiera dar problemas, con dejar "hueco" para la interfaz todo tendría que ir bien.

A eso se refieren con lo de "Required USB bandwidth: 80%-90%". ;)
tumbador
por el 16/12/2017
#83 Robinette gracias por tu ayuda! solo una cosa hay alguna manera de obtener esa información en HIGH SIERRA? es decir, hay alguna manera de saber qué ancho de banda se está consumiendo en OSX? un saludo!!!
Jaime Márquez
por el 20/12/2017
Hola, yo estoy con el mismo problema: Drops cuando grabo por USB desde mi Macbook Pro (2010), es un poco desesperante porque estoy usando sólo la Orion, nada mas conectado, usando el cable USB que me trae la propia máquina. No sé, pero viendo que esto le sucede a más gente, me parece increíble que un producto de más de 2.000 pavos traiga este problema.
robinette
por el 20/12/2017
#85
¿Te has puesto en contacto con el soporte de Antelope?... ¿qué te han dicho?.

Un saludo.
Jaime Márquez
por el 20/12/2017
Hola robinette, sí, les he escrito hoy mismo, estoy esperando respuesta. En cuanto me respondan diré qué tal...
robinette
por el 20/12/2017
Jaime Márquez escribió:
En cuanto me respondan diré qué tal...

Sin más... :D
Jaime Márquez
por el 20/12/2017
OMG, se ha solucionado. Resulta que estaban en linea en el apartado de support de Antelope y he podido establecer un chat con ellos. Me pidieron que desinstalara los drivers y reiniciara ordenador, en mi caso, tenía instalado los 3.19 concretamente, entonces le pregunté si, cuando volviera a encender el ordenador, tenía que volver a instalar los drivers, me dijo que no, que me mantuviera con los drivers desinstalados y comprobara si seguía teniendo el problema.
Para mi sorpresa, han desaparecido, lo he comprobado incluso moviendo el cable USB (justo en la parte que entra al ordenador), situación en la que antes me producía múltiples drops, ahora ninguno. De todas formas seguiré probando distintas situaciones para asegurarme de que, en efecto, han desaparecido.
3 respuestas directas
robinette
por el 20/12/2017
#89
Nada como la vía adecuada. :yeah:
Nuevo post

Regístrate o para poder postear en este hilo

Música
Temas